Debugging
🍔 Burger App
Debug SuperQi Miniapps using the burger app
To download the burger app contact our team
Starting The Burger App
After connecting the phone and launching the app, you should see the highlighted section light up with the device & app info

Viewing Requests
When performing actions inside your Miniapp, you should see the log get populated with requests

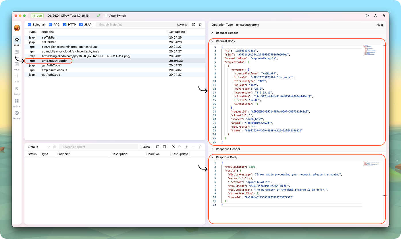
Inspecting Requests
When clicking a request line, you should see the request/response details of any call from your Miniapp

If self debugging didn't work for you, share the highlighted sections with our development team to help you